Инициализация удаленного репозитория Git
git remote add hoster ssh://gorshoch@gorshochek.by/home/gorshoch/public_html/lyasne.by
git push -u hoster main
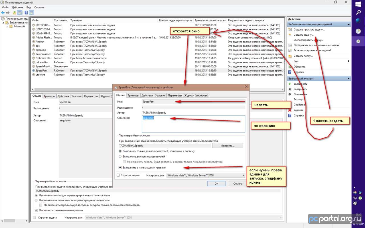
Как запустить «Планировщик задач» и сделать автозагрузку приложения
- Нажимаем кнопку «Пуск» вводим «Планировщик заданий», после его появления нажимаем на него.
- Вызываем окно «Выполнить» нажав Win+R и вводим в нем команду
taskschd.msc - Нажимаем правой кнопкой мыши на кнопку «Пуск» и в выпадающем меню выбираем «Управление компьютером». Щелкаем по узлу «Служебные программы» и там находим «Планировщик заданий».

Три простых шага для автозапуска приложения
-
Шаг 1 Создаем новую задачу

-
Шаг 2 Добавляем триггер запуска

-
Шаг 3 Указываем действие для задачи

Проверка и восстановление системных файлов
Следующий возможный метод решения проблемы — восстановление системных файлов Windows.
Необходимые шаги:
- Запустите командную строку от имени администратора: если это не получается сделать стандартными методами, откройте диспетчер задач, нажмите «Запустить новую задачу», введите cmd и отметьте опцию запуска от имени администратора.
- По порядку введите следующие две команды:
DISM /Online /Cleanup-Image /RestoreHealth
sfc /scannow
Исправление ошибок системных файлов Windows

Если в результате вы получили информацию о том, что повреждения были обнаружены и исправлены, перезагрузите компьютер и проверьте, решило ли это проблему.
Учитывайте, что выполнение первой из команд может занять продолжительное время и «зависать» в процессе, дождитесь завершения.
Total Commander
Настройка стрелок как PageUp/PageDown
- Открыть файл конфигурации:
Конфигурация \ Редактировать файлы конфигурации - Открывается 2 файла:
wincmd.ini,wcx_ftp.ini - В
wincmd.iniпосле[Configuration]добавить:
SpecialCursorMovement=9
- Перезапустить Total Commander
Как сделать переименование файлов по клавише f2?
- Перейдите:
Конфигурация -> Настройка -> Разное
- Выберите в выпадающем списке клавишу f2 и введите в поле “команда”:
cm_RenameOnly

- Нажмите «ОК»
Far Manager
Настройка плагина EditWrap — виртуальный перенос строк в редакторе
-
Скачать и установить плагин EditWrap
-
Открыть папку с установленным плагином. Стандартный путь установки: C:\Program Files\Far Manager\Plugins\EditWrap.1.9\ найти и открыть файл KeyBar.farconfig
-
Сохранить его как: Thumbnails_KeyBar.xml
-
Выполнить команду
"%FARHOME%\Far.exe" /import Thumbnails_KeyBar.xml
- Это добавит кнопку VWWrap при нажатии на Shift:

- Запишите макрос для запуска команды Toggle word wrap плагина WordWrap согласно официальной документации
Теперь при нажатии на Shift + F3 будет осуществлятся перенос виртуальных строк на экране в редакторе FAR